eForm and coreERP are the names of the applications implemented by eMEDICS.
eForm allows us to implement your forms in minutes with no coding.
coreERP is a software application that allows to manage patient follow-up and offers several ERP (Enterprise Resource Planning) modules of management to improve day to day business. coreERP is suitable for medical organizations (eg home care), doctors’ offices and hospitals. The application consists of several modules that can be ordered together or separately.
M0 – eForm, the best form builder
eMEDICS believes the right form makes all the difference. Go from busywork to less work with powerful forms that use conditional logic, accept payments, generate reports and automate workflows.
We build the form you need in minutes – we create professional-looking forms with no coding using our online Form Builder. Then style your forms with your own logo, fonts, and colors.
We integrate your form with business apps – Automatically send form submissions to email marketing services, project management boards, CRMs, cloud storage apps, and more with 150+ integrations.
We collect online payments seamlessly – Whether you’re selling a product, accepting a fee, or collecting a donation, eMEDICS allows you to get paid directly through your form.
For more info, click HERE.
M1 – Patient record (coreERP-EMR)
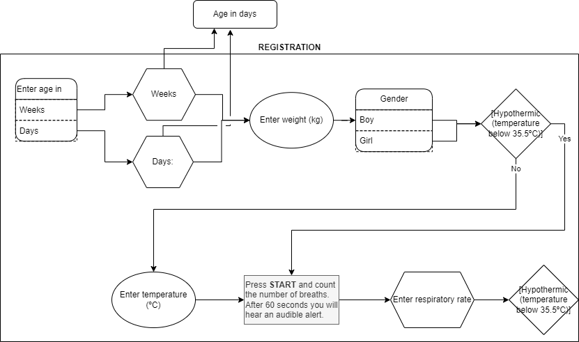
coreERP-EMR (Electronical Medical Record) is the basic module of our application. It represents the patient file and contains all the administrative data of the patient including:
1) patient identification data,
2) contact persons including the referent,
3) data related to MDs, pharmacies, health insurance,
4) logistical data such as the identification of nurses, quick access to patients that the collaborator is managing…,
5) vital parameters (BMI, Temperature …) of which the last 10 measurements are available (history). A graph makes it possible to trace the evolution of these parameters over time and thus to interpret them more quickly. Comments are updated in real time in the patient summary page in case an abnormal measure is recorded or a threshold is reached.
Other modules are available à la carte, according to the needs of organizations and medical practices:
M2 – Observations (coreERP-OBS)
This module aims to manage medical observations. They can be quickly generated by the medical practitioners. The date and time of day are indicated by default but can be modified. A pattern can be added to “tag” observations together.
M3 – Intervention Plan (coreERP-AP)
This module aims at managing the benefits to be provided to the patient. It is available and can be ordered separately from the coreERP-RAI solution.
M4 – RAI solution (coreERP-RAI)
This module aims at managing RAI forms. It contains by default, the 3 previous modules as well as:
a. the medical application form,
b. the RAI-Household form,
c. the RAI-MDS form,
e. the exit form,
f. the generation of RAI alarms and performance scales,
g. the RAI workflow for end-to-end patient management,
The collaborator sees only the data that must be completed. The others are hidden by default. In the forms, some fields may trigger actions. These have all been implemented and follow the RAI recommendations. The generation of alarms and performance scales is done in real time.
M5 – Automatic response plan generation solution (coreERP-RAIAP)
This module makes it possible to generate a suggestion of services to be carried out, starting from the generated RAI alarms. However, the outcomes must be adjusted by the evaluator or the doctor before the intervention plan is finally validated. A “machine learning” algorithm makes it possible to adapt the suggestion of services according to the modifications made by the evaluator or the doctor. The algorithm “learns” the changes made and uses them for new intervention plan. It is not intended to replace the human but to accompany him in the care of the patient. For example, the suggested basic benefits allow for a significant gain of productivity.
M6 – Automated Agenda Solution (coreERP-CAL)
This module aims to provide a schedule of appointments and visits. It can be ordered separately (eg for a medical office), but it fully integrates with the intervention plan module, coreERP-AP.
In this case, from the service catalog, an automatic schedule can be generated. coreERP-CAL takes into account the frequency of acts, the number of acts to be performed during the day and their duration, assigns by default the acts to the collaborators mentioned in the patient file, takes into account the desired passages of the client (3 options to choose for the patient), provides a graphical view of the schedule.
Schedule changes can be made directly in the graphic calendar. It offers different views of the planning (view by collaborator, view by patient, view for all collaborators, global view).
Note that for a schedule of 6 months containing a dozen services to be performed in the day, the schedule is generated in less than 5 seconds.
For a schedule over a few weeks and under the same conditions, the generation is instantaneous.
M7 – OPAS solution (coreERP-OPAS)
This module aims to manage the OPAS. It manages all sections of the OPAS namely:
- administrative data,
- the net need for care (in minutes),
- the reason for care needs,
- the OPAS benefits planning sheet,
- the LIMA Benefits Planning Worksheet.
The calculations and totals are automatic (category A, B, C, variations and LIMA).
The assignment of the MD as well as insurance companies, is done in one click. All the associated referential data is then transferred to the OPAS automatically.
Management of the status of the OPAS is also available (sent to the doctor, received from the doctor, …). It thus makes it possible to simplify the monitoring of the OPAS.
The OPAS document to be sent to the doctor or to the insurance is generated automatically and is instantaneous. This automation allows a significant gain of productivity for the organization.
M8 – Automated OPAS Solution (coreERP-OPASAUTO)
This module aims at the online management of OPAS. The previous module automates business processes but the OPAS document is sent by mail to the doctor and insurance companies. This module automates this part by inviting the doctor and insurance companies to validate the document online.
The gain of productivity is again substantial. It is no longer necessary to print and mail the OPAS. In case of change requested by the doctor, changes are made online. The approval is therefore much faster and refund requests too. This module allows an optimal collaboration between the 3 parties that are, the home care organization, the doctor and the insurance company.
M9 – DMST solution (coreERP-DMST)
This module aims to manage the DMST (Medico-Social Transmission Document). DMST form management includes:
- the basic information of the patient,
- the daily activities of the patient,
patient mobility, - the vision and hearing of the patient,
- the instrumental activities of the patient,
- the mental faculties of the patient,
- the health check of the patient,
- the useful collaborators that are dealing with the patient,
- the patient care.
Management of the DMST status is also available (in progress, processed …). It thus makes it possible to simplify the monitoring of the DMST. The document is generated automatically and generation is instantaneous. This automation allows a significant gain of productivity for the organization.
M10 – Care Card Solution (coreERP-CS)
This module aims to generate from the intervention plan the care card. This card is used to know the acts to be performed at the patient home. This module must be ordered with our coreERP-AP intervention plan module.
M11 – Route Optimization Solution (coreERP-OPSIT)
This module aims to generate the most optimal route during the patient visits. The idea is to reduce the cost of travel by caregivers (fuel and time) for better patient service and less time spent on the road. This module is an integration of our intervention plan coreERP-AP with Google map.
M1 – Patient record (coreERP-EMR)
coreERP-EMR (Electronical Medical Record) is the basic module of our application. It represents the patient file and contains all the administrative data of the patient including:
1) patient identification data,
2) contact persons including the referent,
3) data related to MDs, pharmacies, health insurance,
4) logistical data such as the identification of nurses, quick access to patients that the collaborator is managing…,
5) vital parameters (BMI, Temperature …) of which the last 10 measurements are available (history). A graph makes it possible to trace the evolution of these parameters over time and thus to interpret them more quickly. Comments are updated in real time in the patient summary page in case an abnormal measure is recorded or a threshold is reached.
Other modules are available à la carte, according to the needs of organizations and medical practices:
M2 – Observations (coreERP-OBS)
This module aims to manage medical observations. They can be quickly generated by the medical practitioners. The date and time of day are indicated by default but can be modified. A pattern can be added to “tag” observations together.
M3 – Intervention Plan (coreERP-AP)
This module aims at managing the benefits to be provided to the patient. It is available and can be ordered separately from the coreERP-RAI solution.
M4 – RAI solution (coreERP-RAI)
This module aims at managing RAI forms. It contains by default, the 3 previous modules as well as:
a. the medical application form,
b. the RAI-Household form,
c. the RAI-MDS form,
e. the exit form,
f. the generation of RAI alarms and performance scales,
g. the RAI workflow for end-to-end patient management,
The collaborator sees only the data that must be completed. The others are hidden by default. In the forms, some fields may trigger actions. These have all been implemented and follow the RAI recommendations. The generation of alarms and performance scales is done in real time.
M5 – Automatic response plan generation solution (coreERP-RAIAP)
This module makes it possible to generate a suggestion of services to be carried out, starting from the generated RAI alarms. However, the outcomes must be adjusted by the evaluator or the doctor before the intervention plan is finally validated. A “machine learning” algorithm makes it possible to adapt the suggestion of services according to the modifications made by the evaluator or the doctor. The algorithm “learns” the changes made and uses them for new intervention plan. It is not intended to replace the human but to accompany him in the care of the patient. For example, the suggested basic benefits allow for a significant gain of productivity.
M6 – Automated Agenda Solution (coreERP-CAL)
This module aims to provide a schedule of appointments and visits. It can be ordered separately (eg for a medical office), but it fully integrates with the intervention plan module, coreERP-AP.
In this case, from the service catalog, an automatic schedule can be generated. coreERP-CAL takes into account the frequency of acts, the number of acts to be performed during the day and their duration, assigns by default the acts to the collaborators mentioned in the patient file, takes into account the desired passages of the client (3 options to choose for the patient), provides a graphical view of the schedule.
Schedule changes can be made directly in the graphic calendar. It offers different views of the planning (view by collaborator, view by patient, view for all collaborators, global view).
Note that for a schedule of 6 months containing a dozen services to be performed in the day, the schedule is generated in less than 5 seconds.
For a schedule over a few weeks and under the same conditions, the generation is instantaneous.
M7 – OPAS solution (coreERP-OPAS)
This module aims to manage the OPAS. It manages all sections of the OPAS namely:
- administrative data,
- the net need for care (in minutes),
- the reason for care needs,
- the OPAS benefits planning sheet,
- the LIMA Benefits Planning Worksheet.
The calculations and totals are automatic (category A, B, C, variations and LIMA).
The assignment of the MD as well as insurance companies, is done in one click. All the associated referential data is then transferred to the OPAS automatically.
Management of the status of the OPAS is also available (sent to the doctor, received from the doctor, …). It thus makes it possible to simplify the monitoring of the OPAS.
The OPAS document to be sent to the doctor or to the insurance is generated automatically and is instantaneous. This automation allows a significant gain of productivity for the organization.
M8 – Automated OPAS Solution (coreERP-OPASAUTO)
This module aims at the online management of OPAS. The previous module automates business processes but the OPAS document is sent by mail to the doctor and insurance companies. This module automates this part by inviting the doctor and insurance companies to validate the document online.
The gain of productivity is again substantial. It is no longer necessary to print and mail the OPAS. In case of change requested by the doctor, changes are made online. The approval is therefore much faster and refund requests too. This module allows an optimal collaboration between the 3 parties that are, the home care organization, the doctor and the insurance company.
M9 – DMST solution (coreERP-DMST)
This module aims to manage the DMST (Medico-Social Transmission Document). DMST form management includes:
- the basic information of the patient,
- the daily activities of the patient,
patient mobility, - the vision and hearing of the patient,
- the instrumental activities of the patient,
- the mental faculties of the patient,
- the health check of the patient,
- the useful collaborators that are dealing with the patient,
- the patient care.
Management of the DMST status is also available (in progress, processed …). It thus makes it possible to simplify the monitoring of the DMST. The document is generated automatically and generation is instantaneous. This automation allows a significant gain of productivity for the organization.
M10 – Care Card Solution (coreERP-CS)
This module aims to generate from the intervention plan the care card. This card is used to know the acts to be performed at the patient home. This module must be ordered with our coreERP-AP intervention plan module.
M11 – Route Optimization Solution (coreERP-OPSIT)
This module aims to generate the most optimal route during the patient visits. The idea is to reduce the cost of travel by caregivers (fuel and time) for better patient service and less time spent on the road. This module is an integration of our intervention plan coreERP-AP with Google map.











